Zimbra - Configurer un dossier WebDAV sur votre ordinateur
Objectif
Les comptes e-mail Zimbra Pro disposent d'un espace de stockage, appelé Malette, que l'on peut utiliser pour échanger des fichiers via la fonction WebDAV. Cette fonction est disponible via le Webmail Zimbra et peut également être configurée sur votre ordinateur pour faire apparaître la Malette comme un volume de stockage.
Découvrez comment monter un dossier WebDAV Zimbra sur votre ordinateur.
Prérequis
- Disposer d'une adresse e-mail Zimbra Pro OVHcloud.
- Disposer d'un ordinateur Windows ou macOS.
- Posséder les identifiants relatifs à l'adresse e-mail attachée au compte Zimbra Pro concerné.
En pratique
WebDAV (Web-based Distributed Authoring and Versioning) est une extension du protocole HTTP permettant de gérer à distance des fichiers sur un serveur et de les modifier comme s'ils étaient en local.
L'espace de stockage alloué à votre compte e-mail Zimbra est partagé entre vos e-mails et les fichiers présents dans la Malette. Chaque fichier téléversé dans la Malette Zimbra ne peut pas dépasser 100 Mo.
Dans cette documentation, nous utiliserons l'adresse e-mail d'exemple john.smith@mydomain.ovh et le dossier de la Malette que nous monterons sera le dossier Briefcase, qui est présent par défaut.
Monter un dossier depuis Windows
Avant de pouvoir vous connecter à votre dossier WebDAV depuis l'explorateur Windows, il est nécessaire d'activer et de configurer les services liés à la connexion à un volume WebDAV.
1. Activer le service WebClient
- Ouvrez
Servicesdepuis le menu Démarrer de Windows.

- Identifiez le service WebClient dans la liste.
- Faites un clic droit sur WebClient, puis cliquez sur
Propriétés. - Basculez le Type de démarrage sur Automatique.
- Cliquez sur
Démarrerpour lancer le service, puis cliquez surOKpour valider les modifications.

2. Modifier la clé de registre WebClient
- Ouvrez l'
Éditeur du Registredepuis le menu Démarrer de Windows.

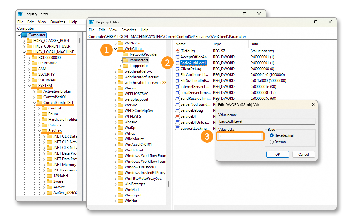
- Identifiez le service WebClient dans l'arborescence
HKEY_LOCAL_MACHINE\SYSTEM\CurrentControlSet\Services\WebClient\Parameters\BasicAuthLevel. - Faites un double-clic sur la clé de registre
BasicAuthLevel. - Changez la Donnée de valeur : par défaut définie sur
1, remplacez-la par la valeur2puis cliquez surOKpour valider les modifications.

3. Importer le certificat SSL du serveur Zimbra
Pour exporter le certificat SSL, nous avons utilisé le navigateur Mozilla Firefox.
- Ouvrez votre navigateur Internet, chargez la page https://zimbra1.mail.ovh.net/, puis cliquez sur l'icône de cadenas dans la barre d'adresse.
- Cliquez sur
Connexion sécurisée. - Cliquez sur
Plus d'informations.

- Cliquez sur
Afficher le certificat. - Depuis la fenêtre qui s'affiche, restez sur l'onglet
zimbra1.mail.ovh.netet cliquez surPEM (cert)pour télécharger le certificat SSL.

- Modifiez l’extension du fichier de
.pemvers.cer.

- Ouvrez le fichier
zimbra1-mail-ovh-net.cer, puis cliquez surInstaller un certificat…. - Cliquez sur
Ordinateur local, puis cliquez surSuivant. - Cochez
Placer tous les certificats dans le magasin suivant, puis cliquez surParcourir…. - Sélectionnez le dossier
Autorités de certification racines de confiance, puis cliquez surOK.

4. Monter le volume
Dans notre exemple, nous utilisons l'adresse e-mail du compte Zimbra john.smith@mydomain.ovh et le dossier Briefcase, créé par défaut dans l'espace de stockage de Zimbra.
- Ouvrez l'explorateur de fichiers Windows et cliquez sur
Ce PC. - Dans la barre supérieure, cliquez sur le bouton
…, puis surConnecter un lecteur réseau. - Dans la fenêtre qui s'affiche, saisissez le chemin d'accès au dossier. Selon notre exemple, le chemin est
\\zimbra1.mail.ovh.net@SSL\dav\john.smith@mydomain.ovh\Briefcase. Cliquez surTerminer. - Une fenêtre d'authentification s'ouvre, saisissez le
Nom d'utilisateurqui correspond à l'adresse e-mail complète et leMot de passeassocié à celle-ci. Cliquez surOK.

Votre volume réseau s'affiche désormais. Vous pouvez y déposer vos fichiers, dans la limite de 100 Mo par fichier.

Monter un dossier depuis macOS
Sur macOS, il n'est pas nécessaire d'activer un service ou d'enregistrer le certificat SSL, il suffit de monter le volume directement depuis le Finder.
- Ouvrez le Finder.
- Dans la barre supérieure, cliquez sur le menu
Aller. - Cliquez sur
Se connecter au serveur(⌘ + K).

Il est important de remplacer le @ de votre adresse e-mail par %40 dans la saisie du chemin d'accès.
- Depuis la fenêtre qui s'affiche, saisissez le chemin de connexion adapté à votre adresse e-mail et le dossier que vous souhaitez connecter. Selon notre exemple, le chemin est
https://zimbra1.mail.ovh.net/dav/john.smith%40mydomain.ovh/Briefcase. - Cliquez sur
Se connecter.

- Une fenêtre de validation du serveur
zimbra1.mail.ovh.nets'affiche, cliquez surSe connecter. - Une nouvelle fenêtre vous demandera de saisir le
Nomqui correspond à votre adresse e-mail complète et leMot de passeassocié à celle-ci. CochezConserver ce mot de passe dans mon trousseausi vous souhaitez le garder pour une prochaine connexion à un autre dossier. Cliquez surSe connecterpour monter le volume.

Vous avez désormais accès à l'espace de stockage de votre Malette Zimbra. Vous pouvez y déposer tout type de fichier ne dépassant pas 100 Mo.

Aller plus loin
Premiers pas avec l'offre Zimbra
Configurer son adresse e-mail Zimbra sur un logiciel de messagerie
FAQ sur la solution Zimbra OVHcloud
Pour des prestations spécialisées (référencement, développement, etc.), contactez les partenaires OVHcloud.
Si vous souhaitez bénéficier d'une assistance à l'usage et à la configuration de vos solutions OVHcloud, nous vous proposons de consulter nos différentes offres de support.
Échangez avec notre communauté d'utilisateurs.